


4Fade is a quad, stereo, linear VCA mixer around 2164 ICs with pre listening stereo headphone path and expanding features.
It delivers clean sound and clickless mutes around quick and high quality vactrols. Still vactrols deliver a slight fade out when muting.
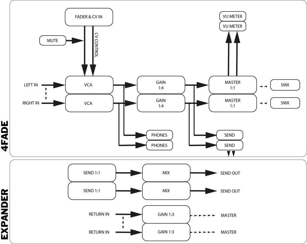
Each channel has a gain stage with boost for low level signals and the level can be controlled
over common eurorack voltage for further dynamics like sidechaining, or DAW automation (MIDI / USB to CV needed! )
The 45mm channel faders got a LED for indicating the level.
The cue path is pre listening, but before the gain stage. A result of keeping the circuit as clean and small as possible without adding another series of VCAs.
So keep in mind, pre listening with gain down only!
The audio inputs are normalized from L->R for use with mono equipment as well.
The sum of all channels leads into a master volume pot and gets indicated over a 10 digit VU meter display after all.
On the backside are connections for the dual send expander and the 5MX stereo mixer to get additional channels.
Together they form a 9 channel mixer with a flexible send path.
24HP
Depth: 35mm
+12V 212mA (peak)
-12V 114mA (peak)
Gain stage channels: 1:4
CV ins: 0-5V general use with headroom up to 10V
Output lvl: 10Vpp (-5V/+5V) with headroom up to 20Vpp (don´t drink and DRIVE!)
VU Clipping: above 5V (adjustable over trim pots for desired output level.
Phones out: around 1000mW
The Expander
The expander adds two individual send paths for each channel of 4Fade, attached over the backside with a 2x5 pin wire.
The mix pots control the overall mix of each channel that gets send to your outboard.
The return inputs are also normalized from L -> R.
The return pots control the returning signal from your outboard with a gain of 1:3.
This way you can boost low level outboard or (ab)using the returns as additional stereo ins with gain stage.
Else the expander works in unity gain.
8HP
Depth: 35mm
+12V 30mA
-12V 30mA

